YRC Logo
PROTEIN SEARCH:
Descriptions Names[Advanced Search]

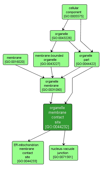
Organized structure of distinctive morphology and function. Includes the nucleus, mitochondria, plastids, vacuoles, vesicles, ribosomes and the cytoskeleton, and prokaryotic structures such as anammoxosomes and pirellulosomes. Excludes the plasma membrane. Double layer of lipid molecules that encloses all cells, and, in eukaryotes, many organelles; may be a single or double lipid bilayer; also includes associated proteins. Organized structure of distinctive morphology and function, bounded by a single or double lipid bilayer membrane. Includes the nucleus, mitochondria, plastids, vacuoles, and vesicles. Excludes the plasma membrane. The lipid bilayer surrounding an organelle. A zone of apposition between the membranes of two organelles, structured by bridging complexes. Membrane contact sites (MCSs) are specialized for communication, including the efficient traffic of small molecules such as Ca2+ ions and lipids, as well as enzyme-substrate interactions. A zone of apposition between endoplasmic-reticulum and mitochondrial membranes, structured by bridging complexes. These contact sites are thought to facilitate inter-organelle calcium and phospholipid exchange. The part of a cell or its extracellular environment in which a gene product is located. A gene product may be located in one or more parts of a cell and its location may be as specific as a particular macromolecular complex, that is, a stable, persistent association of macromolecules that function together. Any constituent part of an organelle, an organized structure of distinctive morphology and function. Includes constituent parts of the nucleus, mitochondria, plastids, vacuoles, vesicles, ribosomes and the cytoskeleton, but excludes the plasma membrane. An organelle membrane contact site formed between the vacuole membrane and the outer nuclear membrane. In S. cerevisiae these contacts are mediated through direct physical interaction between Vac8p and Nvj1p.

View Gene Ontology (GO) Term

GO TERM SUMMARY

Name: organelle membrane contact site
Acc: GO:0044232
Aspect: Cellular Component
Desc: A zone of apposition between the membranes of two organelles, structured by bridging complexes. Membrane contact sites (MCSs) are specialized for communication, including the efficient traffic of small molecules such as Ca2+ ions and lipids, as well as enzyme-substrate interactions.
Synonyms:
  • interorganelle junction
  • MCS
  • inter-organelle junction
Proteins in PDR annotated with:
   This term: 0
   Term or descendants: 9 [Search]


[geneontology.org]
INTERACTIVE GO GRAPH

GO:0044232 - organelle membrane contact site (interactive image map)

YRC Informatics Platform - Version 3.0
Created and Maintained by: Michael Riffle